Prosedur Pencabutan Hak Akses
Memastikan keamanan data dan sistem dengan mencabut akses dari pihak yang tidak berwenang atau tidak lagi membutuhkan akses.
Tujuan & Ruang Lingkup
Tujuan:
- Memastikan keamanan data dan sistem dengan mencabut akses dari pihak yang tidak berwenang atau tidak lagi membutuhkan akses.
- Mematuhi kebijakan dan regulasi terkait pengelolaan akses pengguna.
- Mencegah potensi penyalahgunaan hak akses yang tidak relevan.
- Menciptakan alur kerja yang jelas dan terstandardisasi untuk pencabutan hak akses.
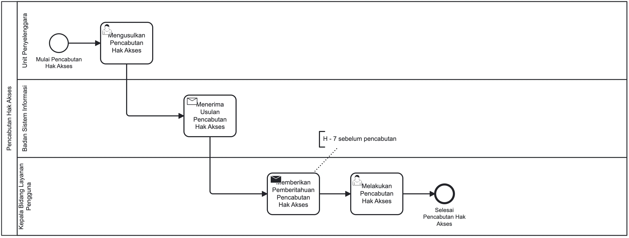
Ruang Lingkup: Proses ini dimulai ketika Unit Penyelenggara mengidentifikasi pengguna yang tidak lagi memiliki ikatan hukum dengan organisasi dan mengusulkan pencabutan hak akses. Proses ini melibatkan Badan Sistem Informasi sebagai penerima usulan dan Kepala Bidang Layanan Pengguna yang bertanggung jawab untuk memberikan pemberitahuan kepada pengguna terkait serta melakukan eksekusi pencabutan hak akses. Proses berakhir setelah hak akses berhasil dicabut. Batasan waktu yang terlibat adalah 3 bulan sejak pengguna tidak memiliki ikatan hukum untuk pengusulan, dan 7 hari kalender untuk pemberitahuan kepada akun.
Deskripsi
Proses bisnis Pencabutan Hak Akses adalah serangkaian langkah terstruktur yang dilakukan untuk menonaktifkan atau menghapus akses pengguna terhadap sistem atau layanan tertentu dalam organisasi. Proses ini dipicu oleh kondisi tertentu, seperti pengguna yang tidak lagi memiliki ikatan hukum dengan organisasi, dan melibatkan beberapa pihak untuk memastikan pencabutan dilakukan secara efisien dan sesuai prosedur.
Tahapan Prosedur
1
Unit penyelenggara mengusulkan pencabutan hak akses kepada Badan Sistem Informasi (3 bulan sejak pengguna tidak memiliki ikatan hukum dengan UII).
2
Kepala bidang layanan pengguna memberikan informasi pemberitahuan kepada akun paling lama 7 hari kalender.
3
Kepala bidang layanan pengguna melakukan pencabutan hak akses.
